Mit diesem Formular können Sie fehlende, unklare oder fehlerhafte Inhalte in der Dokumentation melden und Verbesserungsvorschläge machen. Ihr Feedback hilft uns, die Qualität und Vollständigkeit kontinuierlich zu verbessern.
E-Mails mit Freigabelink
In Business Central erfolgt der Dokumentenversand standardmäßig über E-Mail-Anhänge. Alternativ haben Sie die Möglichkeit, Dokumente als zeitlich befristete Freigabelinks im E-Mail-Text bereitzustellen. Der Empfänger erhält damit Zugriff auf die Dokumente über eine sichere Verlinkung, optional mit Passwortschutz versehen.
Freigabelinks im Belegversand
Allgemeine Hinweise & Ablauf beim E-Mail-Versand mit Freigabelinks:
- Die Darstellung der E-Mail unterscheidet sich nicht, unabhängig davon, ob Sie Dokumente als Anhang oder als Freigabelink versenden.
- Beim Erstellen der E-Mail werden die Dokumente zunächst als reguläre Anhänge in der E-Mail platziert.
- Erst beim Versand der E-Mail werden die Anhänge automatisch in SharePoint hochgeladen und ein Freigabelink wird generiert.
- Der generierte Freigabelink wird autom. in die E-Mail eingefügt und ersetzt die ursprünglichen Anhänge.
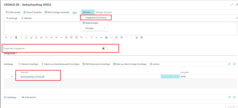
Beispiel: Die CC Belegart für Verkaufsaufträge verfügt über eine aktivierte Freigabelink-Funktion. Für den Debitor wurden spezifische Freigabelink-Einrichtungen konfiguriert, z. B. ein individuelles Kennwort. Beim Versenden eines Verkaufsauftrags über "Aktionen" > "Senden" > "E-Mail" erscheint der E-Mail-Dialog mit folgenden Optionen:
Verfügbare Funktionen im E-Mail-Dialog:
- Alle Belege und zugehörigen Dokumente sind unter "Anhängen" aufgeführt.
- Zusätzliche Dokumente lassen sich über die Dropzone ergänzen.
- Die Voreinstellungen können über "Aktionen" > "Freigabelink Einrichtung" angepasst werden.
- Die Option "Aktiviere Freigabelink" ermöglicht eine fallspezifische Deaktivierung der Link-Generierung (nur bei aktivierter Belegart sichtbar).

Klicken Sie auf das Bild, um es zu vergrößern oder die Zoom-Funktion (Strg und +) zu nutzen.
Ergebnis des Beispiels (mit Link; mit Anhang):

Beim erstmaligen Zugriff auf den Freigabelink erfolgt die Passwortauthentifizierung. Nach erfolgreicher Verifizierung wird das Dokument angezeigt.

Hinweis
Alle Freigabelinks werden im E-Mail-Text am Ende aufgelistet. Ergänzende Informationen zur Link-Gültigkeit oder Nutzungshinweise für den Empfänger konfigurieren Sie über das Berichtslayout des E-Mail-Texts. Bei passwortgeschützten Links ist die separate Kommunikation des Kennworts erforderlich.
Freigabelinks in Aktivitäten und Segmenten
Dokumente aus Aktivitätenvorlagen können ebenfalls als Freigabelinks anstelle von Anhängen bereitgestellt werden.
Beispiel:
Für eine Aktivitätenvorlage "Brief" wurde die Option "Freigabelink statt Anhang" aktiviert. Der Kontakt verfügt über konfigurierte Freigabelink-Einrichtungen mit individuellem Passwort.
Bei der Erfassung einer Aktivität über den Assistenten und Auswahl der entsprechenden Vorlage stehen folgende Funktionen zur Verfügung:
- Dokumente der Aktivitätenvorlage sowie weitere personalisierte Anhänge sind unter "Anhängen" verfügbar.
- Zusätzliche Dokumente lassen sich über die Dropzone hinzufügen.
- Kontaktspezifische Voreinstellungen können über "Aktionen" > "Freigabelink Einrichtung" modifiziert werden.
Die Konvertierung der Anhänge in Freigabelinks erfolgt während des Versandvorgangs. Die generierten Links werden im E-Mail-Text am Ende aufgelistet.
Beim Massenversand über Segmente wird die Freigabelink-Konfiguration aus der Aktivitätenvorlage übernommen und kann segmentspezifisch übersteuert werden.

Die Freigabelink-Einrichtungen werden standardmäßig aus den Kontaktstammdaten oder der DMS Belegart übernommen. Für segmentweite Anpassungen gehen Sie wie folgt vor:
Navigieren Sie zu "Aktionen" > "Funktionen" > "Freigabelink-Einrichtung". Alternativ nutzen Sie das Feld "Segment Freigabelink verwenden".
Konfigurieren Sie einheitliche Parameter wie Ablaufformel oder passwortfreien Versand.
Freigabelinks in manuellen E-Mails
An verschiedenen Stellen in Business Central lassen sich E-Mails unabhängig von Belegen oder Aktivitäten erstellen und mit Anhängen versehen, beispielsweise direkt aus Kontakten oder Vorfällen.
Beispiel: Ausgehend von einem Kontakt nutzen Sie die Aktion "E-Mail senden".
Verfügbare Funktionen im E-Mail-Dialog:
- Dokumente lassen sich über die Dropzone ergänzen.
- Kontaktspezifische Voreinstellungen können über "Aktionen" > "Freigabelink Einrichtung" angepasst werden.
- Die Option "aktiviere Freigabelink" ermöglicht die fallspezifische Deaktivierung der Link-Generierung.

Freigabelinks in gesendeten E-Mails erneuern
In der Übersicht gesendeter E-Mails werden die konfigurierten Freigabelinks in einer separaten Infobox dargestellt. Diese enthält unter anderem Informationen zum Ablaufdatum.

Bei Ablauf eines Freigabelinks steht folgendes Verfahren zur Neugenerierung zur Verfügung:
Wählen Sie "Aktionen" > "Freigabelinks aufheben" zur Deaktivierung der temporären Freigabelinks.
Wählen Sie "Aktionen" > "Freigabelinks erstellen" zur Generierung neuer Links für alle Dokumente.
Der dauerhafte Speicherort der Dokumente im SharePoint bleibt dabei unverändert. Die Aufhebung und Neuerstellung betrifft alle Links einer E-Mail simultan. Die ursprünglichen Konfigurationsparameter bleiben in der "Freigabelink-Einrichtung" erhalten und können bei Bedarf modifiziert werden.
Hinweis
Die Funktion "Erneut senden" aktualisiert Freigabelinks nicht automatisch. Nutzen Sie "Bearbeiten und Senden" für die manuelle Einbindung aktualisierter Links. Alternativ generieren Sie die E-Mail aus dem Beleg neu, wodurch automatisch neue Links erstellt und eingebunden werden.
Die Übersicht gesendeter E-Mails mit erweiterter Infobox steht als Funktionsaufruf auch direkt in Belegen zur Verfügung.
Freigabelinks aus archivierten DMS-Belegen
Die Funktion "DMS Archivierte Belege" ermöglicht die Link-Generierung für sämtliche ausgehend oder eingehend archivierte Datensätze. Diese Funktionalität steht belegartenunabhängig zur Verfügung, sofern die Freigabelink-Konfiguration in der entsprechenden DMS Belegart aktiviert wurde. Die Freigabelink-Einrichtung lässt sich für archivierte Belege individuell konfigurieren.
Beispiel: Ein typisches Anwendungsszenario ist die Link-Generierung für Dokumente, die über die Dropzone an Artikelstammdaten hinterlegt wurden. Der direkte E-Mail-Versand ist aus dieser Ansicht nicht verfügbar. Sie können den generierten Link jedoch manuell kopieren und über alternative Kommunikationskanäle bereitstellen (Aktion "Freigabelink anzeigen").
